皇冠网开户_XM外汇平台全网最完整开户流程
时间:2024-07-02 阅读:2648
皇冠信用网占成代理(www.hgty.us)是皇冠官网开户平台,开放皇冠体育代理申请、信用网会员开户,线上投注官网平台XM平台是当今国内最火热的平台之一,凭借着资金安全、点差低等多久优势,受到众多用户的选择,现在给大家详细讲一下开户流程皇冠网开户。
首先皇冠网开户,复制开户链接到浏览器进入网址:

来百度APP畅享高清图片
一、进入网址之后输入自己的邮箱和密码皇冠网开户,开始注册:

二、点击注册之后看见提示皇冠网开户,进入邮箱点击认证:

展开全文

三、验证之后重新用链接登入皇冠网开户,登入之后开始认证账户:


四、填写个人信息:


填写示例:

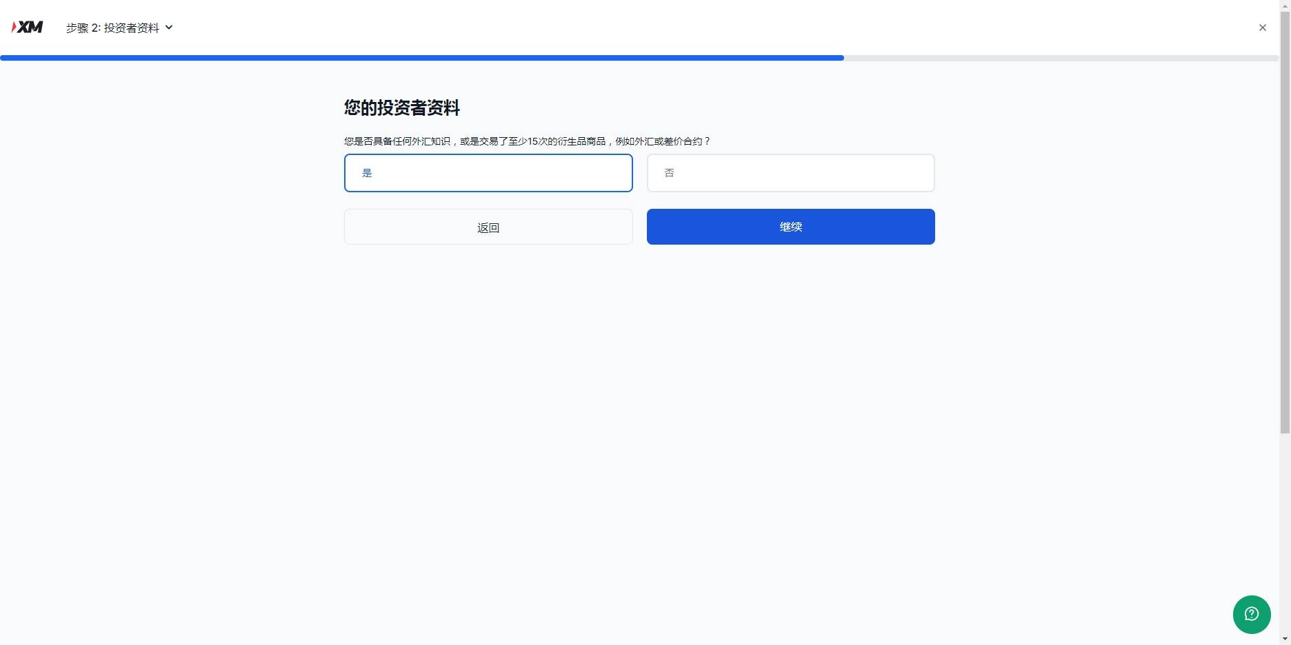
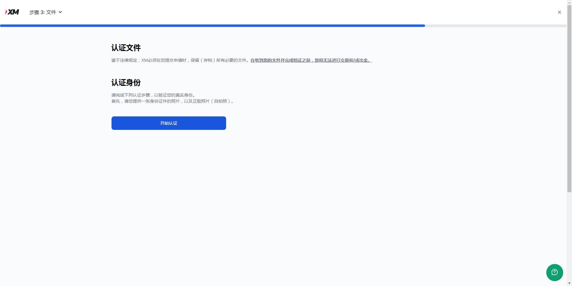
五、下一步点击是皇冠网开户,然后继续,开始最后一步,认证账户,认证账户看提示上传,涉及隐私就不演示了:


六、认证资料上传之后皇冠网开户,等待官方邮件反馈文件是否有误,没问题,就恭喜你开户成功了,可以开始外汇交易之旅了

猜你喜欢
- 2026-04-15皇冠世界杯盘口 _河南13岁被锁喉男孩赴京治疗后已脱离生命危险,拉绳老人已被采取刑事强制措施
- 2026-04-12皇冠信用网怎么弄_解放军在黄海、东海划红线:“无限高度”封闭40天,多国彻夜难眠
- 2026-04-11皇冠信用网代理出租_停火前夕,300多架无人机在俄罗斯领空横冲直撞,普京意识不对劲,召见日本大使
- 2026-04-10皇冠足球管理平台出租_杭州爱尔眼科医院院长被指猥亵女销售,解释称“以为还在国外旅游,没把握好分寸感”,爱尔眼科总部:潘某某已停职,警方在调查
- 2026-04-09皇冠信用网庄家_深圳一男子因自身就医需频繁挂号,自学编写抢号脚本,发现“商机”后与妻子分工合作,代抢各大医院号源,涉案金额超57万元,二人均获刑
- 2026-04-08皇冠信用网申请_佛山洗衣店老板从客人口袋里掏出一笔巨款放着没动,几天后广东知名企业家带着1万元酬金上门致谢
- 2026-04-08皇冠登3新2管理_特朗普宣布停火后再发声:伊朗可以开始重建了,“巨大财富将被创造”,这将是“中东的黄金时代”
- 2026-04-07hga050皇冠客户端_安徽6岁失联女童确认遇害,犯罪嫌疑人柳某某(女,35岁)已被抓获归案
- 2026-04-06世界杯皇冠平台_古惑仔耀哥扮演者李道瑜头部受伤去世:系酒后不慎摔倒撞击后脑
- 2026-04-06皇冠信用网会员申请_李亚鹏成大赢家!陈光标今日回应:张雪迟迟未提车,将劳斯莱斯变现,千万元捐给嫣然医院;张雪曾称要拍卖赛车复刻版,捐给嫣然基金
- 2026-04-06皇冠体育App下载_辽宁七旬老太给离世儿媳上坟烧纸,不慎引发山火烧掉58亩林地,获刑八个月缓刑一年
- 2026-04-05皇冠公司的代理怎么拿_特朗普发视频称“打死多名伊朗军事领导人”;伊军方拒绝“48小时”通牒;以官员称伊朗仍有超千枚可打击以色列的弹道导弹


网友评论